Mobile-game by Xavier PincayMobile-game by Xavier Pincay

Mobile-game

Xavier Pincay

Xavier Pincay

An Arcade-Sports agility game for mobiles, dedicated to all types of users and ages, intuitive & easy to play.
Challenge
Create an entertaining, agile, and easy-to-play game that encompasses what baseball is and the predisposition to train until you improve and be able to overcome obstacles to be worthy of the reward. Make it intuitive, but show how to play it at least at the beginning.
Context & Inspirations of the project
I came up with the idea of ​​creating a kind of «Adventure of the cousins» in a cartoon, I did a couple of vignettes, but that’s where I got when the rise of smartphones came. What better to create something more interactive and that we can all enjoy them. There came the idea for «Los Primos» the game. As you will see, that name was not very flashy, even for foreign markets, it had to be something quickly recognizable in text and image, and that’s when the idea of ​​Peppergame was born.
First Draft
The idea that I had in my head was to create a kind of adventure resembling what we went through when we were little with my cousins to get to the main team. I did not want just to do a baseball game itself, but the journey that one has to go through in order to reach the ideal team. So what should a player do to be better every day …? Practice and practice, so that, the game wanted it to be a practice, but not just any practice, but, with one with obstacles and prizes when passing each one of them.
Wireframe
A first wireframe was generated for the positioning of the interaction objects in the menu flow and on the gameplay screen, it was discussed with development colleagues to see what was discarded, what was improved, and what was included.
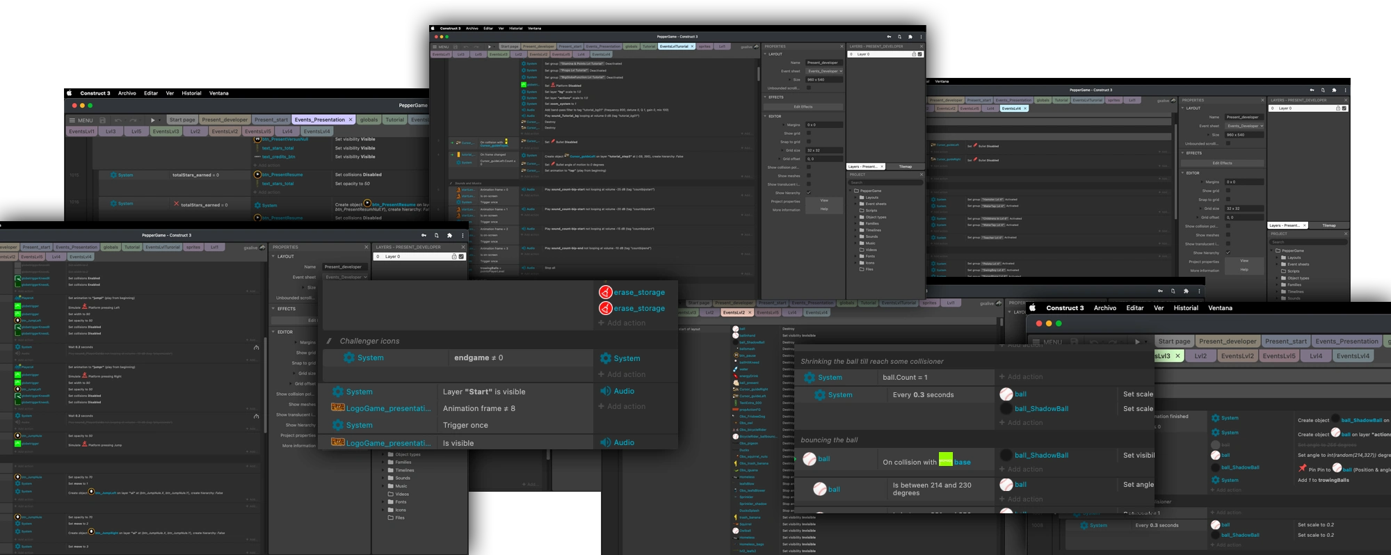
A first Test
Testing all items and game mechanics
Final Product
After some design tweaks and gameplay fixes, we come to one final conclusion. An early version of the game. There are always some details that can be improved or changed, but for a first try to the world, it’s a good start.
Like this project