Emma Msika's Work | Contra
Work by Emma Msika
Sign Up
Post a job
Sign Up
Log In
Emma Msika
Expert Business Analyst & Project Manager
Get in touch
Follow
Ready for work
Emma is ready for their next project!
Tennessee, USA
Work
Services
About
Tennessee, USA
0
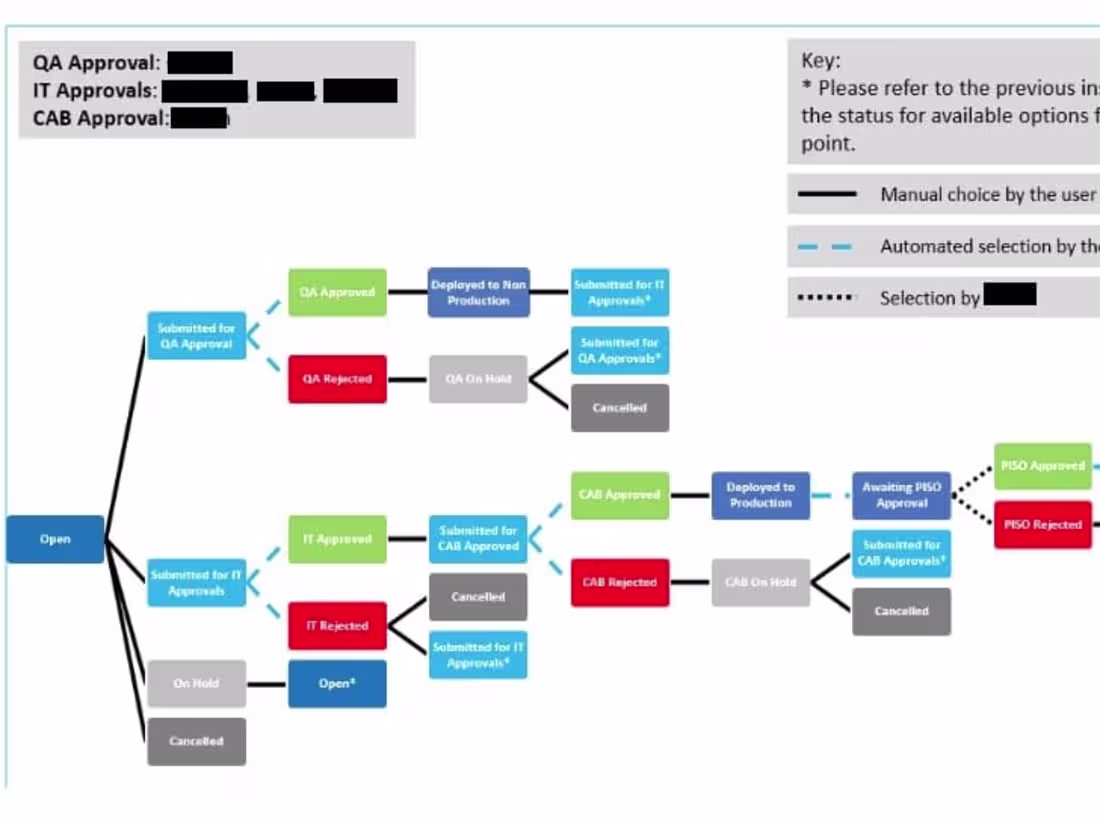
Streamline Form and Workflows for Change Advisory Board process
0
0
0
Data migration from legacy system
0
1
0
Automated approval and assignment workflows for user requests
0
0
Challenges
Level Up With Bubble
Mobbin Challenge
Notion Custom Agent Buildathon
Vehicle HMI with Rive
Challenges
Level Up With Bubble
Mobbin Challenge
Notion Custom Agent Buildathon
Vehicle HMI with Rive