Stock Market Data Automation Project by Muhammad AbdullahStock Market Data Automation Project by Muhammad Abdullah

Stock Market Data Automation Project

Muhammad Abdullah

Muhammad Abdullah

Stock Market Automation

Domain

Finance and Data Automation

Project Requirement

The client required an automated solution to streamline the collection, processing, and reporting of stock market data. The system utilized Python for web scraping and reverse-engineered APIs to fetch real-time stock reports and data, which were then cleaned and processed using Pandas. Advanced Excel VBA macros were integrated to automate complex calculations, formatting, and data visualization, triggered seamlessly by Python scripts. Deployed on a cloud server, the solution ensured scalability, reliability, and availability. The process was further automated with scheduled execution and email notifications, delivering timely, accurate reports to stakeholders with minimal manual intervention. This end-to-end automation significantly improved efficiency, reduced errors, and provided the client with actionable insights in a structured and timely manner.

Tech Stack

Programming Language: Python
Libraries/Tools: Requests, Pandas, Excel VBA Macros
Cloud Deployment: Cloud Server
Automation Features: Email Notifications

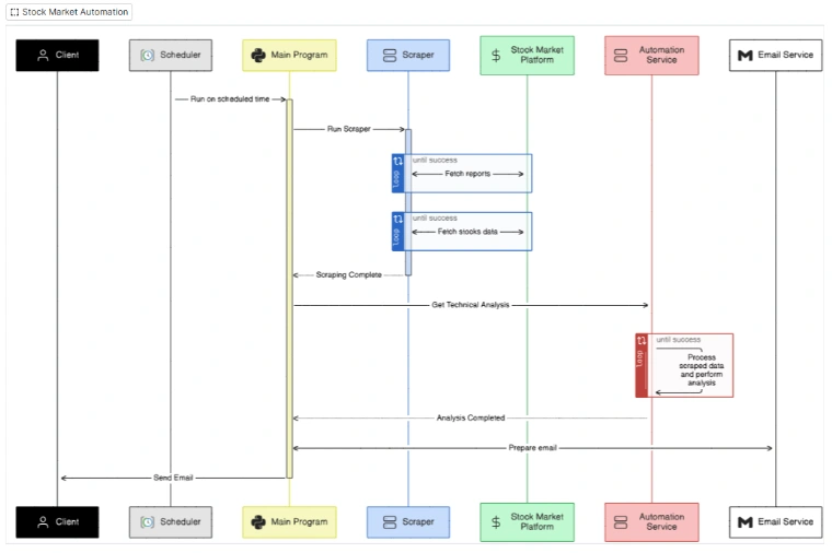
Workflow Solution:

Scheduler:
The process begins with a scheduler triggering the main program at a predefined time.
Main Program:
The main Python-based program initiates the automation pipeline.
It coordinates tasks such as running the scraper and processing data.
Data Collection via Scraper:
The scraper fetches reports and stock market data from a stock market platform.
If the fetch fails, it retries until success, ensuring reliable data retrieval.
Scraping Completion and Data Processing:
Once data collection is complete, the scraper notifies the main program.
The collected data is passed to the Automation Service, where the following happens:
The data is cleaned and structured using Pandas.
Data is saved into organized Excel files for further analysis.
Excel Automation:
The Python program triggers a set of 12 pre-built Excel VBA Macros.
These macros automate calculations, data formatting, and visualization.
Technical Analysis:
The Automation Service performs in-depth technical analysis on the cleaned data.
This step ensures insights are derived from the processed data.
Email Notifications:
After analysis and report generation, the system prepares and sends an email to the client with the final reports attached.

Workflow Diagram

Like this project

Posted Sep 23, 2025

Automated stock market data collection, processing, and reporting using Python, Pandas, and Excel VBA.