Real-Time Crop Health Monitoring and Pest Detection System by Muhammad AbdullahReal-Time Crop Health Monitoring and Pest Detection System by Muhammad Abdullah

Real-Time Crop Health Monitoring and Pest Detection System

Muhammad Abdullah

Muhammad Abdullah

Real-Time Crop Health Monitoring and Pest Detection

Domain

Smart Agriculture

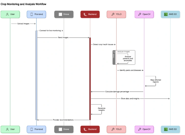
Workflow

Tech Stack

Python, YOLO (You Only Look Once), OpenCV, Flask, AWS (S3, Lambda), ReactJS

Workflow

Image Upload:
Farmers upload images of crop fields through a ReactJS-based frontend or connect drones equipped with cameras for live monitoring.
Object Detection:
The backend, powered by YOLO, detects crop health issues, such as pest infestations, diseases, or nutrient deficiencies, by analyzing patterns and anomalies in the uploaded images.
Classification and Analysis:
Identifies specific pests, diseases, or damaged areas.
OpenCV is used to map affected regions and calculate the percentage of damage across the field.
Data Storage and Insights:
Processed data, images, and insights are stored in AWS S3, enabling easy access and retrieval.
Recommendations:
The Flask backend generates actionable insights, such as pesticide application guidance, irrigation adjustments, or soil treatment recommendations.
Alerts and Dashboard:
Alerts for critical issues (e.g., rapid pest spread) are sent via email or SMS.
A user-friendly dashboard visualizes the health status of crops, including heatmaps of affected areas.
Deployment:
System is hosted using AWS Lambda for scalable processing and real-time analysis.

Solution

This system empowers farmers with a real-time AI-driven tool to monitor crop health and detect pest-related issues early. By integrating YOLO with advanced image processing, it enhances decision-making, reduces crop loss, and optimizes agricultural productivity.
Like this project

Posted Sep 22, 2025

Developed AI tool for real-time crop health monitoring and pest detection.