Hero Section Animation for AI Product Landing Page by Drey AdigunHero Section Animation for AI Product Landing Page by Drey Adigun
Built with Rive

Hero Section Animation for AI Product Landing Page

Drey Adigun

Drey Adigun

Hero Page Animation Concept

Role: Motion Design
Tools: Rive / Figma
Platform: Web

Overview

This project explores a hero section animation for a product landing page. The goal was to create a visually engaging yet restrained animation that could immediately communicate clarity, movement, and product confidence—without overwhelming the user.
The work was based on an initial client brief and completed as a standalone concept to explore motion direction and interaction principles for a modern web hero.

What the Goal was...

Create a hero animation that explains what the product(AI for Excel) does
Design/motion should support the product message rather than distracting from it
Ensure the animation could realistically ship on the web

Design & Motion Approach

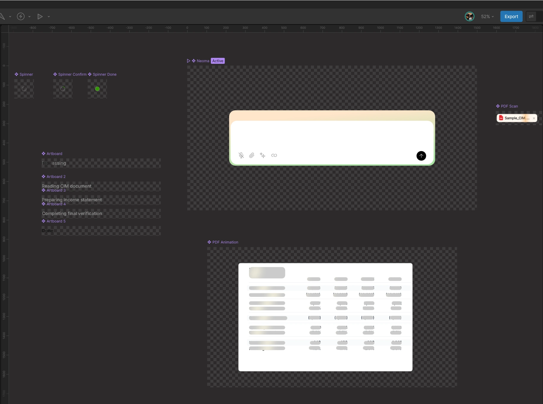
Initial clientele brief provided visual references for the rive animation.

Step 1

Show flow of AI Prompt (Typing entry)

Step 2

Demonstrate AI thinking and analyzing with the following intermediates:
Reading CIM document
Preparing income statement
Completing verification

Step 3

Display output via animation

Working in Rive

I worked my way by breaking down and designing components individually, that way it's easier to animate and easily scale on any platform.
Turned all designs into components i can easily reuse or edit
Turned all designs into components i can easily reuse or edit

Animated Components

The Animation focuses on

Clear visual hierarchy
Subtle transitions and easing
Motion that feels calm, confident, and product-driven
The final result is a clean, modern hero animation that demonstrates how motion can elevate a landing page while remaining practical and production-ready.
This project highlights my approach to product-focused motion design—where clarity, usability, and performance come first.

Like this project

Posted Jan 11, 2026

Created a product-focused hero page animation using Rive and Figma.