AI Recommendation Backend by Marc BrownAI Recommendation Backend by Marc Brown
Built with BuildShip

AI Recommendation Backend

Marc Brown

Marc Brown

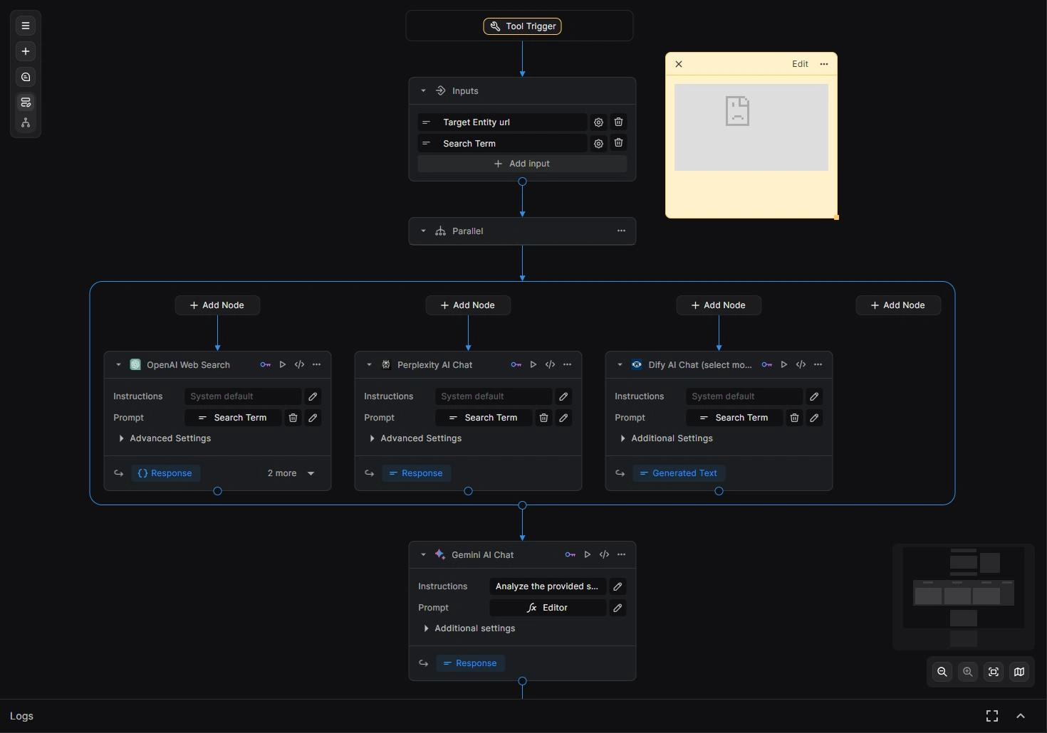
This project is a AI recommendation backend built using BuildShip to illustrate how personalized decision logic can be implemented as a clean, API-driven workflow.
The system exposes a REST API endpoint that accepts user preferences and contextual information, then processes this input through a recommendation layer designed to simulate AI-driven personalization. The workflow returns structured output including recommended items, reasoning behind the suggestions, and a confidence score.
The project demonstrates:
Recommendation-style backend workflow design
Structured input and output schemas for personalization logic
API-first architecture using BuildShip
Rapid prototyping of AI-style recommendation systems
This implementation is intentionally delivered as a demo / proof-of-concept, focusing on clarity, reusability, and clean architecture rather than production integrations. It reflects a common pattern used in product recommendation systems, internal tooling, and decision-support applications.
Like this project

Posted Jan 6, 2026

AI recommendation backend built with BuildShip that returns personalized suggestions based on user preferences.