Sign Up

Joel H.

Full Stack Developer

Ready for work

Joel is ready for their next project!

Barcelona, Spain

OverviewWorkServicesAbout
Cover image for Library of Things
MySQL

MySQL

Fullstack Engineer

Node.js

Node.js

+1

Library of Things

0
10
Cover image for Real Dream Voices
HTML5

HTML5

Fullstack Engineer

Frontend Engineer

+3

Real Dream Voices

0
34
Cover image for Hotel Guesthouse booking & management system
WordPress

WordPress

Frontend Engineer

Hotel Guesthouse booking & management system

0
8
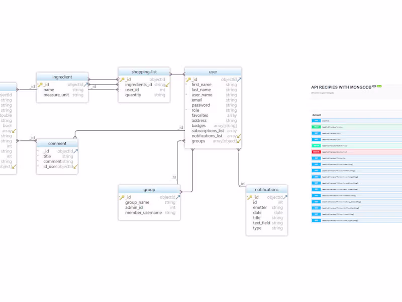
Cover image for API Backend for a social app
ExpressJS

ExpressJS

Fullstack Engineer

Backend Engineer

+1

API Backend for a social app

0
16
Cover image for React App
HTML5

HTML5

Fullstack Engineer

Frontend Engineer

+3

React App

0
6