Capture of sales data from Kajabi, PayPal, and Leadgods using APIs and webhooks; backup and deployment of data using Zapier, Supabase, Google Sheets, and Looker Studio
Capture of sales data from Kajabi, PayPal, and Leadgods using APIs and webhooks; backup and deployment of data using Zapier, Supabase, Google Sheets, and Looker Studio
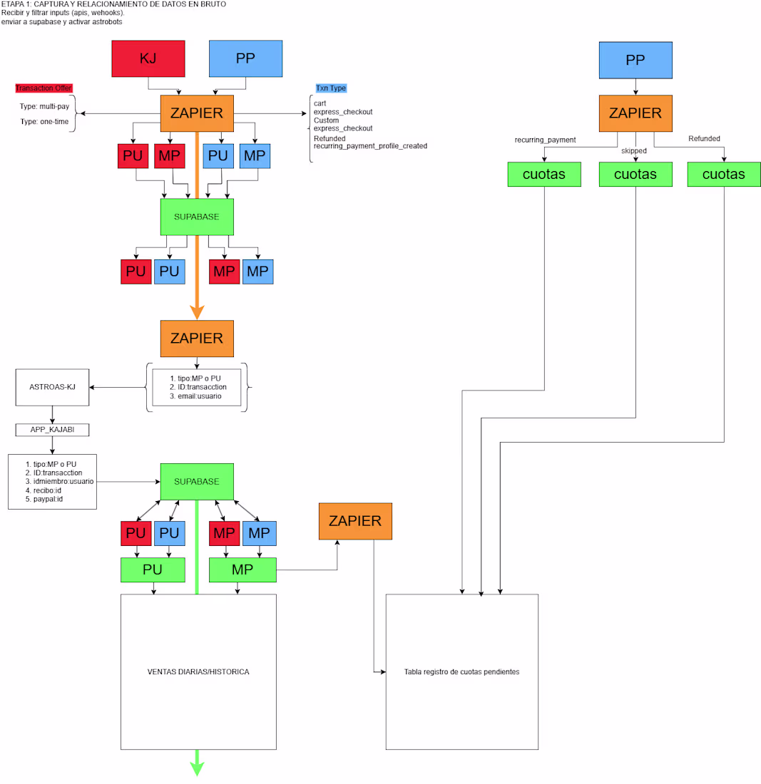
Part 1 of the Zapier workflow for capturing, segmenting, and registering sales data in real time on the Kajabi native gateway, with additional integration with Paypal and third-party integration with Leadgods. It generates general and daily sales reports.