Sign Up
Bukoye Olaniyi
Building AI workflow to optimize and make your work smarter.
Get in touch
Follow
Profile in progress
Bukoye is building their profile!
Ibadan, Nigeria
Work
Services
About
1
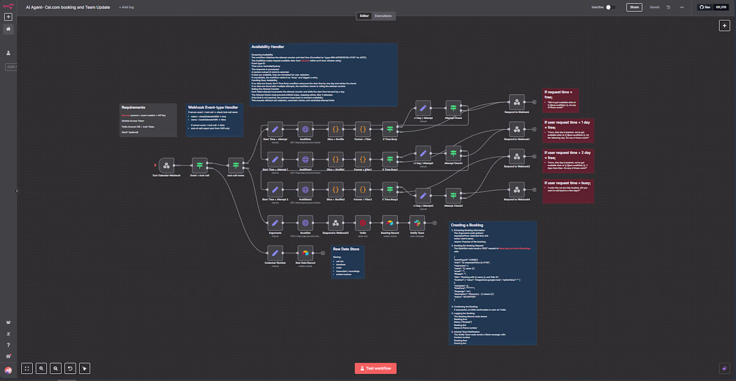
Booking and Check Availability Check
1
0
1
Whatsapp Bot
1
0
1
Booking and CRM Update Workflow
1
0