Gifting Ecosystem Strategic Plan Development by Cassandra PenningtonGifting Ecosystem Strategic Plan Development by Cassandra Pennington

Gifting Ecosystem Strategic Plan Development

Cassandra Pennington

Cassandra Pennington

[Company]
Author: Cassandra Pennington

00. Assignment

[Company] LIVE includes a key product feature that allows users to send virtual tips ("Gifting") to creators during livestreams. "Gifting" is a core interaction and revenue stream. We need your strategic thinking to help develop our gifting ecosystem. Your task is to outline an end-to-end plan addressing the following:
Understanding: Size the opportunity (How can we better understand current gifting behaviors, motivations, and barriers)
Expansion: Effectively convert non-gifting users into active gifters.

01. Proposal

Observations: The current [Company] experience does not have a habit forming user engagement model that organically builds the gifting user base on an intuitive level. Current users must generally first discover LIVE and then observe creator and community behaviors to understand how to reward their favorite content creators. This monkey-see-monkey do approach to user adoption may have been sufficient to start the gifting ecosystem but it will not be enough to grow it. It is necessary to introduce new in-product experiences that will guide LIVE users through the gifting funnel to grow the ecosystem.
Proposal: Based on research and competitive analysis, it makes sense to introduce a new reward and loyalty experience that awards expiring Coins to new and existing users at various points in their user journey. These coins can only be redeemed in the LIVE experience or [Company] Shop for digital gifts to creators. Additionally, the revenue share of these “Bonus Coins” between creators and [Company] does not have to be equivalent to purchased coins.
My strategic approach focuses on two new critical user journey conversion opportunities within the [Company] ecosystem:
Awarding existing LIVE Gifters with bonus Coins for Shop purchases to turn them into High-Volume Gifters: We aim to deepen the engagement of our already loyal gifters, to make their gifting habitual. This is a "quick win" and a cost-efficient approach to launch Gift Coins, as it leverages existing user behavior patterns and experiences. This step will definitively prove out the Gift Coin model. Once achieved, the second step in my approach will deliver substantial ROI.
Giving LIVE Viewers who are not gifters free Coins to turn them into First-Time Gifters: This addresses the largest segment of users who consume LIVE content but haven't yet participated in gifting. Our goal is to break down barriers to entry and introduce them to the rewarding experience of supporting creators.
This strategic plan is a powerful extension to our existing LIVE Gifter Level Program and will be a comprehensive, cross-platform engagement initiative. Gift Coins will complement the current Experience Points for Gifter Levels and will seamlessly connect [Company] LIVE with [Company] Shop. This holistic approach will significantly boost retention and accelerate monetization opportunities across the entire ecosystem.
Table: Estimated Revenue Uplift (Based on "Better" Success Scenario - First 6 Months)
Revenue Stream
Base (6 Months)
Projected (6 Months)
Increase (Uplift)
Repeat LIVE Gifters
$2,040,000,000
$2,176,000,000
$136,000,000
First-Time LIVE Gifters
$0
$123,000,000
$123,000,000
Grand Total Revenue
$2,040,000,000
$2,299,000,000
$259,000,000

02. Overall Objective & Phases

Overall Objective – Drive Cross-Platform Engagement and Monetization (LIVE & Shop Synergy):
Establish Coins as the central, tangible link between [Company] LIVE and [Company] Shop. This unified loyalty program will create a self-reinforcing ecosystem where engagement in one area (Shop) directly fuels activity in another (LIVE), maximizing user retention and lifetime value across the entire platform.[1][2]
Strengthen the habit loop for current gifters by rewarding their existing cross-platform behaviors.[4] By awarding bonus Coins for every [Company] Shop purchase, we incentivize more frequent shopping and provide them with additional currency to increase their gifting frequency and value, reinforcing their identity as top supporters.
Lower the barrier to entry by granting free Coins to non-gifting LIVE viewers. This initiative allows them to experience the satisfaction of gifting without an initial financial commitment, instantly engaging them in the creator-support ecosystem and kickstarting their Gifter Level progression.[3]

Coin Expiration

The core purpose of the bonus Coin initiatives is to actively change user behavior—to turn non-gifters into gifters and casual gifters into habitual ones. An expiration date is the catalyst that ensures this action takes place. Expiration dates create the fly wheel that maintains (and even accelerates) the velocity of user engagement with gifts.
1. Creates Urgency and Drives Immediate Action
The Problem It Solves: User inertia. Without a deadline, a user might earn bonus coins and think, "I'll use these someday," letting them sit dormant indefinitely. This does not help form a new habit.
The Psychological Principle: Fear of Missing Out (FOMO). The prospect of losing something of value is a powerful motivator. An expiration date transforms the user's mindset from passive ("I have these coins") to active ("I need to use these coins before I lose them").
Strategic Benefit: This directly boosts the most critical KPIs: First-Time Gifter Conversion Rate and Gifting Frequency. It shortens the time between earning the reward and performing the desired action (gifting), which is essential for building a strong habit loop.
2. Protects the Economic Value of Gifting
The Problem It Solves: Virtual currency inflation. If bonus coins never expired, the total number of "free" coins in the ecosystem would perpetually increase.
The Economic Principle: Scarcity. Value is tied to scarcity. If the platform is flooded with an infinite supply of free coins, the perceived value of the act of gifting diminishes for everyone. For the Gifter: Their gift feels less special and impactful. For the Creator: The excitement of receiving gifts could be diluted.
Strategic Benefit: It protects the core revenue stream by ensuring that bonus coins act as a supplement to, not a replacement for, direct coin purchases. Users are encouraged to spend their bonus coins quickly, and if they want to gift more, they are more likely to purchase coins with real money.
3. Enables Accurate Performance Measurement and Attribution
The Problem It Solves: Messy data. If a user earns coins from a Shop purchase in July but only redeems them two years later, it's impossible to accurately attribute that gifting action back to the "Shop-to-Gift" initiative.
The Analytical Principle: Clear Attribution Windows. Expiration dates (e.g., 30 or 60 days) create a clean timeframe to measure the impact of a campaign.
Strategic Benefit: This allows the data science team to definitively answer crucial questions: "Did the coins earned from Shop purchases in Q3 lead to a measurable lift in gifting revenue in Q3?" This clean data is vital for A/B testing different reward amounts, optimizing the program, and proving its ROI to leadership.
4. Reinforces the Core "Shop-to-Gift" Habit Loop
The Problem It Solves: A weak or broken feedback loop. The goal is to create a seamless cycle: Shop -> Earn -> Gift -> Feel Rewarded -> Repeat.
The Behavioral Principle: Closing the Loop. A habit is formed by repeating a full cycle in a timely manner. The expiration date is the mechanism that forces the "Gift" part of the loop to occur, "closing" the circuit and reinforcing the connection between shopping and gifting in the user's mind.
Strategic Benefit: It keeps the user actively engaged in the ecosystem. The expiration acts as a recurring touchpoint, reminding users of the value they have waiting and encouraging them to return to the LIVE experience to use it.
Mitigating Potential Negative User Sentiment
The primary risk of expiring currency is user frustration ("I earned this and you took it away!"). This can be easily mitigated with a user-centric communication strategy:
Radical Transparency: Clearly state the expiration date the moment the coins are awarded. (e.g., "You just earned 50 Gift Coins! Use them before August 31st to support your favorite creators!").
Proactive Reminders: Send helpful, non-intrusive notifications as the date approaches. (e.g., "Don't forget! Your 50 bonus coins expire in 7 days."). This reframes the expiration from a negative consequence to a helpful reminder.
Reasonable Expiration Window: The window should be long enough to feel fair but short enough to create urgency. A 30-90 day period is a common best practice, which can be tested and optimized.
In summary, expiring bonus coins are not a penalty. They are a crucial feature designed to make the loyalty program more effective, measurable, and economically sound, ensuring it successfully drives the strategic growth it was created to achieve.

03. Initial Discovery: Identifying and Diagnosing the Opportunity

To validate and refine our "Bonus Coin" strategy, we must combine data analysis with qualitative insights. This dual approach will allow us to understand current cross-platform behaviors and pinpoint the exact motivations and barriers that our loyalty program can address.

Quantitative Analysis: The "What"

Leveraging [Company]'s internal data, we can map the current landscape and identify the most valuable user segments. The following analyses are crucial to establishing a baseline and measuring the impact of our Gift Coin initiatives. This analysis quantifies the user distribution across LIVE Gifting and [Company] Shop, revealing the value of each segment. These have been broken out by priorities as it relates to lowest risk to the business.
Priority(x)
Phase (x)
User Segment
Number of Unique Users
Percentage of Total [Company] Users
Avg. Monthly Spend (USD)
Total Spend (6 months)
N/A
N/A
Total [Company] Users
170,000,000
100%
Unknown
Unknown
P0
P1
Both [Company] LIVE Gifters AND Shop Customers
17,000,000
10%
$10.00 (Gifting) + $40.00 (Shop) = $50.00
$850,000,000
P1
P1
[Company] LIVE Gifters Only
26,153,847
15%
$13.00 (Gifting)
$2,040,000,000
P2
P2
[Company] Shop Customers Only
42,500,000
25%
$38.00 (Shop)
$1,615,000,000
P3
Future
Neither
85,000,000
50%
Unknown
Unknown

Revenue Summary (Hypothetical)

This section outlines the potential revenue uplift over the first 6 months, based on achieving the “Better” success scenario targets.
Table: Estimated Revenue Uplift (Based on "Better" Success Scenario - First 6 Months)
Revenue Stream
Base (6 Months)
Projected (6 Months)
Increase (Uplift)
Repeat LIVE Gifters
$2,040,000,000
$2,176,000,000
$136,000,000
First-Time LIVE Gifters
$0
$123,000,000
$123,000,000
Grand Total Revenue
$2,040,000,000
$2,299,000,000
$259,000,000
*Calculations in Appendix

Measurable Data Insights:

Segment Size & Value: The "Both" segment, while smaller, is the most valuable on a per-user basis. This supports our hypothesis that fostering cross-platform behavior is a high-value goal.
For the "Bonus Coins for Shop Purchases" initiative, we will track the increase in Shop purchase frequency and subsequent gifting uplift within the "[Company] LIVE Gifters Only" and "Both" segments.
Market Opportunity: The "[Company] Shop Customers Only" group represents a massive, untapped market for gifting, validating the focus on conversion.
Engagement Analysis Chart: [Company] LIVE Gifters vs. Non-Gifters & [Company] Shop Engagement (Hypothetical Data for a 30-Day Period)
This chart illustrates how deeply engaged LIVE Gifters are across the platform, particularly with [Company] Shop. It underscores the potential value unlocked by converting Non-Gifters and the "Neither" group into the gifting ecosystem.
Table 3: Engagement Analysis: User Segments & [Company] Shop (Hypothetical Data for 30-Days)
Metric
[Company] LIVE Gifters (Active)
[Company] LIVE Non-Gifters
"Neither" Group (Active [Company] Users)
User Base Representation (of US MAU)
8%
22%
70%
Avg. Daily Time Spent on [Company] (min)
95
60
40
Avg. Daily Time Spent on LIVE (min)
40
15
2
% Who Visited [Company] Shop
75%
30%
5%
% Who Made a Purchase on [Company] Shop
40%
10%
1%
Avg. Orders per Buyer on [Company] Shop
2.5
1.2
1.0
Avg. Order Value on [Company] Shop (USD)
$45
$25
$20
% Who Discovered a Product via LIVE
60%
5%
0%
% Who Purchased a Product via LIVE
30%
1%
0%
Avg. LIVE Shop Clicks per User
15
2
0.1
Avg. LIVE Shop Conversions per User
0.8
0.05
0

Qualitative Analysis: The "Why"

While quantitative data shows us what is happening, qualitative methods are essential to understand the motivations, pain points, and desires driving user behavior.
User Surveys & Interviews: We will conduct in-depth interviews with all user segments (active gifters, non-gifters, and the "Neither" group) to understand:
Desired Incentives: What kind of rewards would be most compelling?[8] Would bonus Coins for an activity they already perform (like shopping) encourage them to gift?
Creator Interviews: Essential for understanding the creator's perspective on how gifting impacts their community and revenue. This ensures our loyalty program aligns with their needs and they become advocates for it.
Focus Groups: To deep-dive into the perceived value of "Gift Coins." We can simulate the proposed reward flows to gauge user reactions and refine the incentive structure before a full-scale launch.
By combining these quantitative and qualitative insights, we can confirm that a cross-platform loyalty program is the highest-value opportunity and design it to effectively address user needs, leading to significant growth.
Existing [Company] LIVE Gifters: Users who have already gifted and are active on [Company] Shop, representing our most loyal and high-potential segment for increased engagement.
Our strategy will roll out two distinct initiatives centered around the new "Bonus Coin" loyalty system.

Initiative 1: Converting Non-Gifters with a "First Gift Free" Program

Concept: This initiative directly addresses the primary barrier for non-gifters—the initial hurdle of making a payment. By offering free "Gift Coins," we provide a no-risk, high-reward entry point into the gifting ecosystem.[10]
Core User Incentive: Risk-Free Trial, Immediate Gratification, and Guided Discovery.
Here's how we'll turn non-gifters into first-time gifters:
Targeted Coin Drops: Upon reaching 10 LIVE stream views, non-gifting viewers will receive an in-app notification pop up congratulating them on their engagement milestone with a clear call-to-action: "Send your first LIVE gift for free!"
Guided Gifting Experience: When a user opts to use their free coins, a simple, interactive tutorial will guide them through the process of selecting and sending a gift.
Instant Recognition: Upon sending their first gift, the user will receive immediate positive reinforcement: a unique "First Gifter" badge, a special animation visible in the stream, and instant progression on their Gifter Level, creating a powerful sense of accomplishment and social recognition.[11]

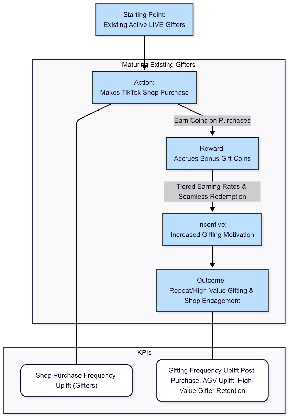
Initiative 2: Maturing Existing Gifters with "Shop-to-Gift" Rewards

Concept: This initiative strengthens the habit of gifting for our most valuable users by connecting two behaviors they already enjoy: shopping and supporting creators. It transforms every [Company] Shop purchase into a direct investment in their LIVE experience.
Core User Incentive: Cross-Platform Value, Exclusivity, and Accelerated Status.
Here's how we'll encourage repeat gifting among our active gifters:
Earn Coins on Purchases: Existing LIVE gifters will automatically earn bonus Coins for every dollar spent on [Company] Shop. A clear banner at checkout will show them exactly how many coins they've earned (e.g., "You just earned 50 Gift Coins to support your favorite creators!").
Tiered Earning Rates: The "Shop-to-Gift" coin-earning rate will be tiered based on a user's Gifter Level. Higher-level gifters will earn coins at an accelerated rate, providing a powerful incentive to both gift more and shop more, creating a virtuous cycle of engagement.[4]
Seamless Redemption: The earned Gift Coins will be automatically added to their balance, visible within both the LIVE gifting panel and their Shop profile. This reinforces the tangible connection between their shopping activity and their status as a top supporter on LIVE.
Each phase will begin with an incremental rollout starting at 5% of users and then progressively ramping up to the A/B experiment level (50%) in order to avoid risk and allow rollback if the team observes harm to core business metrics. Quantitative analysis on the A/B experimentation will be done after each phase.
Phase
Key Actions
Timeline
Initial Discovery & Planning
• Conduct quantitative analysis to establish a baseline of current gifting and shopping behaviors
• Perform qualitative research, including user surveys and interviews, to understand the "why" behind user behaviors and pain points
• Synthesize data to validate and refine the "Bonus Coin" strategy
• Define key roles and dependencies for the rollout
Q3 2025
(Jul - Sept)
Phase 1: Launch "Shop-to-Gift" Rewards
• Develop the "Shop-to-Gift" program, allowing existing gifters to earn bonus Coins on every [Company] Shop purchase • Implement a seamless UI to show users how many coins they've earned at checkout • Integrate the new system with both LIVE and Shop platforms, ensuring coin balances are synchronized • Conduct a phased rollout to a small user segment to test and optimize earning rates
• Provide an exclusive "Creator Launch Kit" that provides creators with talking points and promotional assets for the new program
Q4 2025
(Oct - Dec)
Phase 2: Launch "First Gift Free" Program
• Launch a targeted coin drop program to non-gifting LIVE viewers
• Implement a guided gifting experience to walk users through their first gift
• Provide instant, positive reinforcement to first-time gifters with recognition and status progression
• Begin to track the conversion rate of non-gifters to first-time gifters
Q1 2026
(Jan - Mar)
Ongoing Analysis & Optimization
• Track and measure all key performance indicators (KPIs) against the "Good," "Better," and "Best" success scenarios
• Monitor the program's impact over the first six months to determine revenue uplift
• Use data from the initiatives to continuously optimize the reward system and further improve user engagement
H1 2026
(Jan - Jun)

06. Initiative Key Performance Indicators (KPIs)

To measure success, we will track KPIs tailored to each initiative, as well as the overall health of the ecosystem.

For Initiative 1: "First Gift Free" Program:

07. Top Level Success Metrics (Hypothetical for [Company] US)

KPI
Scenario
Baseline
Good
Better
Best
Total Gifting Revenue Growth
-
+10%
+15%
+20%
AGV per Active Gifter Increase
-
+5%
+10%
+15%
Gifting Frequency Increase (Existing Gifters)
-
+4%
+8%
+12%
Non-Gifter to 1st-Time Gifter Conv. (pp increase)
-
+2.0 pp
+3.0 pp
+4.0 pp
30-Day Retention of New Gifters (pp increase)
-
+5 pp
+10 pp
+15 pp
Existing Gifter [Company] Shop Purchase % (pp increase)
-
+5 pp
+8 pp
+12 pp
Existing Gifter Avg. Shop Order Value (USD increase)
-
+$3
+$6
+$10

08. Assumptions & Potential Constraints

Creators are willing to participate in and promote the new programs, understanding the benefits for their audience and their own monetization.
Risk
Mitigation
Low User Adoption of Coin System
A/B test coin earning/redemption rates. Launch compelling marketing campaigns highlighting the "Shop-to-Gift" value proposition. Ensure the UX for earning and redeeming coins is seamless and clearly visible.
Negative Sentiment / Devaluation of Gifting
Frame the program as a reward for loyalty, not a "pay-to-win" scheme. Ensure free coin distribution feels earned (e.g., after watching a certain amount of LIVE) to maintain the perceived value of gifting.
Technical & Integration Challenges
Conduct robust, end-to-end testing between LIVE and Shop systems. Implement a phased rollout, starting with a small percentage of users. Have dedicated cross-functional engineering task forces and a clear rollback plan.
Fraud & Exploitation of Coin System
Implement velocity checks and anomaly detection for coin generation and redemption. Require account verification for high-value redemptions. Work closely with Trust & Safety to monitor for abuse.
Cannibalization of Direct Coin Purchases
Carefully model the economics to ensure the "free" coins from Shop purchases stimulate more net gifting revenue than they replace. Position earned coins as a bonus on top of regular activity, not a replacement for direct purchases.

11. Appendix

Revenue Summary: [Company] LIVE Gifters vs. Non-Gifters

Table: Estimated Revenue Uplift (Based on "Better" Success Scenario - First 6 Months)
Revenue Stream
Base (6 Months)
Projected (6 Months)
Increase (Uplift)
Repeat LIVE Gifters
$2,040,000,000
$2,176,000,000
$136,000,000
First-Time LIVE Gifters
$0
$123,000,000
$123,000,000
Grand Total Revenue
$2,040,000,000
$2,299,000,000
$259,000,000
My review of the live streaming and social commerce landscape reveals that virtual gifting and loyalty programs are standard features, but none fully integrate these elements in a way that our proposed "Bonus Coin" system will.
Twitch's "Bits" currency is a well-established model that allows viewers to cheer and gift to creators, offering a highly integrated ecosystem within their live platform. However, Twitch's model is primarily self-contained within live streaming and lacks a strong connection to a broader e-commerce ecosystem.
YouTube's "Super Chat" and "Channel Memberships" provide direct monetization and community-building tools, but they operate as separate, transactional features rather than a cohesive loyalty program that spans multiple product lines.
The core competitive advantage of the [Company] LIVE plan is its ability to uniquely link the gifting ecosystem to the [Company] Shop, creating a self-reinforcing loyalty loop that rewards gifting behavior on LIVE with benefits that drive engagement and conversions across the entire [Company] platform. This cross-platform approach is a key differentiator not present on other major live streaming platforms.

Strategic Plan Instructions

Please prepare a presentation or document that addresses the following four questions. Be prepared to discuss your methodology, rationale, and execution plan.
Case Study Questions
Initial Discovery: How would you identify/diagnose the opportunity?
What mix of qualitative and quantitative methods would you use to determine the highest value opportunities for the organization to explore and develop?
Strategy: How would you drive growth?
Propose two distinct initiatives:
For each initiative, describe the concept and its core user incentive.
Execution: How would you bring your strategy to life?
Outline a plan to implement it, from concept to launch.
Foundational Market & User Data
Qualitative Insights & User Motivation
Competitive & E-commerce Synergy Context
Like this project

Posted Dec 8, 2025

Developed a strategic plan to enhance user engagement and monetization through a gifting ecosystem.

Likes

0

Views

1

Timeline

Jul 7, 2025 - Jul 18, 2025