React App

Joel H.

Like this project

Posted Feb 14, 2023

Single Page Application developed with React JS

Library of Things
Library of Things
Real Dream Voices
Real Dream Voices
Hotel Guesthouse booking & management system
Hotel Guesthouse booking & management system
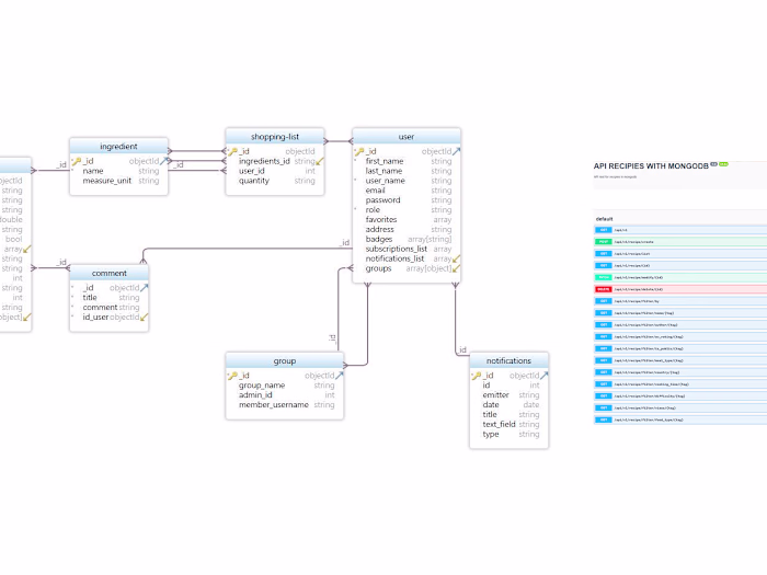
API Backend for a social app
API Backend for a social app

Join 50k+ companies and 1M+ independents

Contra Logo

© 2025 Contra.Work Inc