Amazon Product Upload Automation Using SP API by Dayan AhmedAmazon Product Upload Automation Using SP API by Dayan Ahmed

Amazon Product Upload Automation Using SP API

Dayan Ahmed

Dayan Ahmed

Automate Amazon Store Using SP-API

Overview

A fast-growing Amazon seller needed a way to automate product listing uploads, reduce manual work, and eliminate listing errors. They required a secure, API-driven solution that could communicate directly with Amazon’s Selling Partner API (SP-API) and handle product data efficiently.

Client Objective

The client wanted:
A fully automated product upload workflow
Direct integrations with Amazon SP-API
A user-friendly backend to manage products
A reliable, maintainable API that ensures compliance with Amazon standards

My Role

I designed and developed the complete automation solution from architecture and API development to integration with the client’s existing backend.

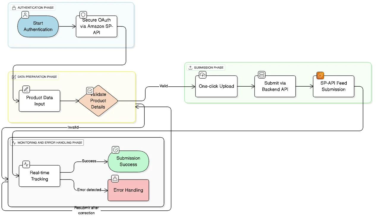
Technical Implementation

API Development: Built a custom Node.js + Express API for product creation and submission.
Documentation: Integrated Swagger for clean, interactive API documentation.
Backend: Connected the API with a MySQL-based admin panel, enabling product management and queue handling.
SP-API Integration: Implemented secure authentication, feed creation, feed submission, and status tracking.
Error Automation: Automated validation and error-handling responses from Amazon.
swagger api with proper urls
swagger api with proper urls

Key Features

One-click automated Amazon product uploads
Real-time submission tracking via SP-API
Secure OAuth/SP-API authentication
Integrated product validation
Scalable and reusable API structure

Challenges & Solutions

Challenge: Amazon SP-API’s complex feed structure and strict authentication Solution: Implemented modular Node.js services, added automatic token refresh, and built reusable functions for all feed operations.
Challenge: Syncing Node API with a MySQL backend Solution: Created a stable bridge using REST endpoints and ensured consistent data flow between systems.

Impact & Results

80% reduction in manual listing time
Drastically fewer listing errors
Seamless, automated workflow across API and backend
Permanent technical asset the client can reuse for future Amazon operations

Client Feedback

The client appreciated the smooth automation, clean architecture, easy-to-use API documentation, and the integrated backend control panel. They reported a significant improvement in productivity.

Tech Stack

Node.js, Express, Swagger, Amazon Selling Partner API (SP-API), MySQL, JavaScript
Like this project

Posted Dec 8, 2025

Automated product uploads to Amazon using SP API with a custom backend system.