Shared Ride Scheduling Platform by Lokesh KojhaniShared Ride Scheduling Platform by Lokesh Kojhani

Shared Ride Scheduling Platform

Lokesh Kojhani

Lokesh Kojhani

• Maintained & Administrated 150 machines (Linux, Windows, Ubuntu) hosted on two different sites.
• Configured monitoring systems for all 150 machines using Graylog.
• Set-up of Monitoring Dashboard, and alerts for Security breaches
• System hardening and automated GPO using power-shell and configured to run on every machine in the domain.
• Configured load-balancer for 20+ websites and allowed only secured and authenticated connections.
• Integrated PAM tools to secure user authentication & authorization.
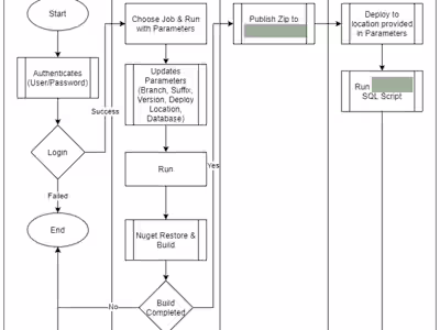
• On-going provisioning and automation support for development team.
Like this project

Posted Dec 5, 2023

System Administration and DevOps.