Sign Up

Arief Setiyo Nugroho

Modern web & mobile apps: Go, Vue, React, Flutter

Ready for work

Arief is ready for their next project!

Indonesia

OverviewWorkServicesAbout

Featured work

View all (5)
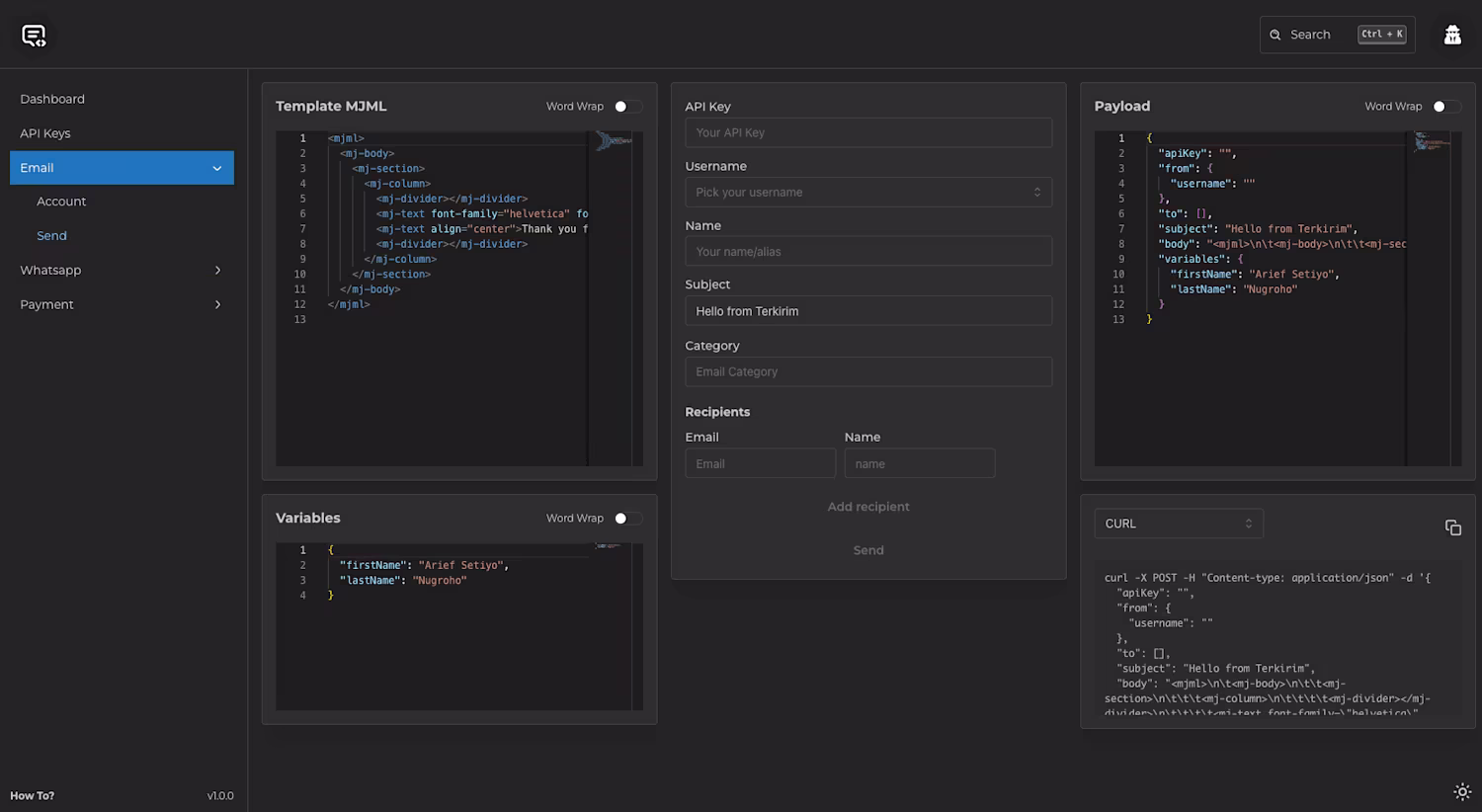
Cover image for Terkirim
Go

Go

Web Developer

Fullstack Engineer

+2

Terkirim

0
0
Cover image for AutoKirim
Firebase

Firebase

Flutter Developer

Mobile Engineer

AutoKirim

0
0
Cover image for AMI
Go

Go

Web Developer

Fullstack Engineer

+2

AMI

0
2

Featured services

View all (2)
Cover image for Website Development
Go

Go

Frontend Engineer

Backend Engineer

+4

Website Development

Contact for pricing

Cover image for Mobile Development
Firebase

Firebase

Fullstack Engineer

Mobile Engineer

+3

Mobile Development

Contact for pricing

Featured on

Best English-speaking Koa.js freelancers to hire in 2025Best Koa.js freelancers to hire in 2025