
Automate Smarter with AI Workflows & Voice Agents
Contact for pricing
About this service
Summary
What's included
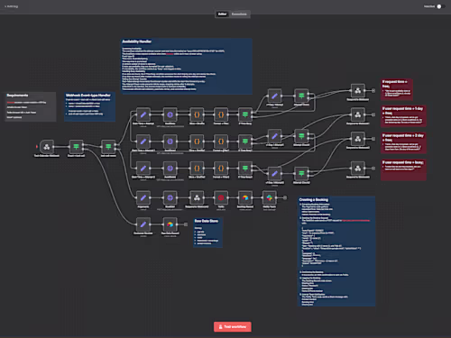
Fully Built AI Automation Workflow (Live & Tested)
A live automation system customized for your workflow needs—fully implemented, tested, and optimized for efficiency and accuracy. Format: Built-in your automation tool (Make, n8n, Zapier, etc.) Includes: Up to 1 complete workflow (max 10 steps), with error handling Delivery Time: 2-3 business days Purpose: Eliminates repetitive tasks, saves hours weekly, and runs 24/7.
AI Voice Agent Deployment (Real-Time Voice Bot)
A fully functional AI voice assistant capable of handling real-time calls or interactions—designed to answer questions, qualify leads, or book appointments. Format: Live deployment via VAPI, LiveKit, RetellAI, or other platform Includes: voice bot flow (up to 15 interaction nodes), natural voice, call trigger setup Delivery Time: 2–5 business days Purpose: Provides your customers with 24/7 voice support that sounds human and solves problems fast.
Lead Conversion AI System (Workflow + Voice Assistant)
A fully integrated AI system designed to capture, qualify, and follow up with leads automatically—using both workflow automation and voice AI. This system ensures every potential customer is engaged, nurtured, and routed without delay, boosting your conversion rates and saving sales team hours. Format: Live build in your preferred platforms (Make, n8n, Voiceflow, VAPI, etc.) Includes: 1 lead capture workflow, auto-responses, lead qualification logic, and voice agent follow-up Integrations: With CRM, forms, or website (as needed) Delivery Time: 2–4 business days Purpose: Helps your business convert more leads, faster—on autopilot, 24/7.
Skills and tools
AI Automation
AI Developer
AI Engineer

ChatGPT

HubSpot

Retell Ai

Vapi

Voiceflow
Industries